吉云服务器吉云服务器 吉云服务器

  • 首页
  • 服务器
  • 云主机
  • vps测评
  • 综合资讯
注册登录

铁梨花结局

首页关于 铁梨花结局 的文章
win7 运行命令都有哪些?收藏这些常用的就够了! 云主机

win7 运行命令都有哪些?收藏这些常用的就够了!

说起来,这Win7的“运行”功能,我当初是怎么用起来的?也没啥特别的,就是用电脑时间长,总觉得有时候打开个程序或者啥设置,从开始菜单一层层点进去挺麻烦的,尤其是桌面图标放多以后,找起来眼花缭乱。 最早,我就知道按键盘...

2025-04-12160 阅读0 评论
比玩云主机
本地连接设置打不开怎么办?试试这几个方法快速解决! 云主机

本地连接设置打不开怎么办?试试这几个方法快速解决!

得,今天说说我捣鼓本地连接设置那点事儿。前两天,电脑不知道咋回事,突然就上不去网,右下角那个小电脑图标直接给我来个红叉叉,或者有时候是个黄色的感叹号,把我给急的。 第一反应,肯定是先看看路由器和猫(光猫)呗。拔电源线...

2025-04-09185 阅读0 评论
比玩云主机
mac安装win7超详细教程,手把手教你一步步完成系统安装! vps测评

mac安装win7超详细教程,手把手教你一步步完成系统安装!

今天得空,跟大家唠唠我之前在Mac上装Win7那点事儿。有时候,就是有些老软件或者特定的网银啥的,非得在Windows环境下才跑得动,尤其是我需要用到的某个旧版工具,只认Win7。没办法,只能自己动手折腾一下。 准备...

2025-03-27193 阅读0 评论
比玩vps测评
免费又好用的反病毒软件有哪些?实测推荐! vps测评

免费又好用的反病毒软件有哪些?实测推荐!

最近真是被手机病毒搞得头大!今天就来跟大家伙儿唠唠,我是怎么跟这些小病毒斗智斗勇的。 发现病毒的蛛丝马迹 我这手机也没啥大毛病,就是偶尔卡一下。我也没当回事,以为是APP装太多。结果后来手机开始自动下载一些奇奇怪怪的...

2025-03-24185 阅读0 评论
比玩vps测评
私服架设一条龙服务哪里找?新手避坑指南! 服务器

私服架设一条龙服务哪里找?新手避坑指南!

这不最近闲着没事嘛就想着自己搭个私服玩玩。说干就干,咱也不是那种光说不练的人。 准备工作 1,你得有个服务器,这玩意儿就像是私服的“家”。我,直接租个云服务器,配置啥的看你玩的游戏和预算来定,反正我是整个够用的。 然...

2025-03-06170 阅读0 评论
比玩服务器
rocketdock怎么用才能高效?老司机教你玩转桌面! 云主机

rocketdock怎么用才能高效?老司机教你玩转桌面!

今天心血来潮想给桌面整个大改造,就盯上RocketDock这个小工具。听说这玩意能把桌面弄得跟Mac似的,特有范儿。我这人就喜欢折腾这些,下面就跟大家分享一下我折腾RocketDock的过程。 下载安装 我先去网上搜...

2025-02-28180 阅读0 评论
比玩云主机
Linux定时关机命令怎么用?新手一看就会的教程! 云主机

Linux定时关机命令怎么用?新手一看就会的教程!

今儿个心血来潮,想折腾一下Linux的定时关机。立马动手实践一番,把过程记录下来,给大伙儿分享分享。 实践开始 我习惯性地想在Windows上找找有没有啥命令能用。毕竟Windows用习惯嘛 我先是按下Win+R,打...

2025-02-17179 阅读0 评论
比玩云主机
想做外贸生意?外贸服务器租用全攻略看这篇! vps测评

想做外贸生意?外贸服务器租用全攻略看这篇!

话说我开始搞外贸那会儿,真是两眼一抹黑,啥也不懂。为建个独立站,光是服务器这块就折腾我好久。今天就跟大家分享一下我租用外贸服务器的“血泪史”,希望能帮到和我一样迷茫过的朋友们。 一、为啥要租外贸服务器? 一开始我也不...

2025-02-10175 阅读0 评论
比玩vps测评
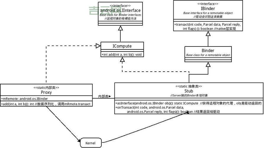
Android中的ibinder是什么?这篇文章讲透了! 云主机

Android中的ibinder是什么?这篇文章讲透了!

今天来捣鼓一下IBinder,这玩意儿听起来挺玄乎,就是个进程间通信的机制。咱平时用的App,很多功能都得靠它来实现。 我也不太清楚这IBinder到底是干啥的。查些资料,大概意思是说,Android系统里,每个Ap...

2025-02-09179 阅读0 评论
比玩云主机
  • 1
  • 2
  • 3
  • 下一页
  • 末页
  • 共 3 页
点击查看更多

最近发表

    我申请仲裁11天了也没通知我的法律困境
    综合资讯2026年01月08日
    二十年诉讼时效适用范围之法律探析
    vps测评2026年01月08日
    注册个体工商户一年所需费用解析
    综合资讯2026年01月08日
    2022年度工资扣税计算器应用与法律解析
    服务器2026年01月08日
    2024年8月1日婚姻法修订要点解析
    云主机2026年01月08日
    劳动局工伤免费咨询指南:劳动者权益保障解析
    vps测评2026年01月08日
    轻微伤事故中协商赔偿的合法策略
    综合资讯2026年01月08日
    意外伤害保险赔偿范围的法定界定与实务解析
    服务器2026年01月08日
    律师打官司收费标准解析
    云主机2026年01月08日
    合法框架下的债务追索策略探讨
    综合资讯2026年01月08日

随便看看

换一换
  • 台区STEAM教育,播撒未来创新火种

    台区STEAM教育,播撒未来创新火种

  • 微信申请全攻略,畅享便捷社交生活

    微信申请全攻略,畅享便捷社交生活

  • 散点图,数据可视化的灵动表达

    散点图,数据可视化的灵动表达

  • 公司印章,种类、用途及管理深度解析

    公司印章,种类、用途及管理深度解析

  • 王者荣耀解说的别样吃鸡之旅

    王者荣耀解说的别样吃鸡之旅

  • 探寻世界最大战斗机,空中巨擘的奥秘

    探寻世界最大战斗机,空中巨擘的奥秘

  • 探秘王者荣耀,虚拟男角与现实男大神的魅力展现

    探秘王者荣耀,虚拟男角与现实男大神的魅力展现

  • 解锁龟苓膏多样吃法,开启传统滋补新美味

    解锁龟苓膏多样吃法,开启传统滋补新美味

友情链接

  • 智慧学堂
  • 萌芽乐园
  • 学术之光
  • 知学网
  • 言习社
  • 童趣学堂
Copyright2026吉云网. 基于吉云服务器搭建 .

海外数据中心服务商,专注香港服务器,香港云服务器,国外服务器,高防服务器,美国服务器等海外服务器租用服务,双向CN2,GIA+BGP高速网络服务。

安全运行天